2.2. About Architecture

2.2.1. Http Request-Response

../../_images/django-introduction-http-responserequest.png

2.2.2. Framework Architecture

../../_images/django-introduction-middleware.png
../../_images/django-request-response-flow.jpg

2.2.3. Model-View-Template (MVT)

../../_images/django-introduction-mvt.png

2.2.4. Microservices Architecture

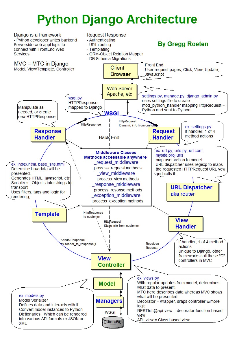
../../_images/django-architecture-001.png
../../_images/django-architecture-002.png
../../_images/django-architecture-003.png
../../_images/django-architecture-004.png
../../_images/django-architecture-005.png
../../_images/django-architecture-006.png
../../_images/django-architecture-007.png
../../_images/django-architecture-008.png
../../_images/django-architecture-009.png
../../_images/django-architecture-010.png
../../_images/django-architecture-011.png
../../_images/django-architecture-012.png